爱授权系统V3.0免授权版
作者:网友投稿日期:2025-09-30浏览:4794分类:只有源码
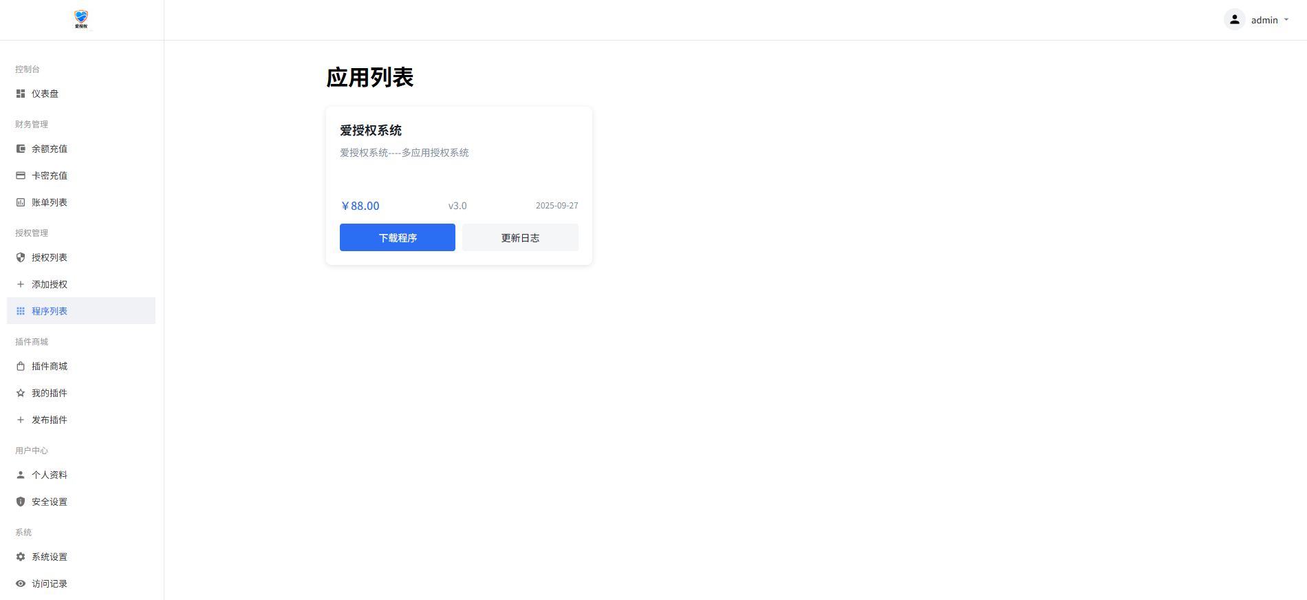
| 爱授权系统V3.0免授权版 已去授权,不要点在线更新 是SG15加密,宝塔自行安装组件 图片在下图 有远程广告api,插件商城api 上面这两个非常使用 可以在自己源码里面进行引用 拿走不谢! 下载链接: https://pan.baidu.com/s/1GlhXnxINw4xhrhYH9h2wsQ?pwd=n8ei 提取码: n8ei |
相关文章
- 12-08 唯导航v1.0.0开源版源码
- 12-07 多功能号卡推广分销管理系统 流量卡推广分销网站主题系统源码
- 12-07 织梦素材网源码资源下载站源码带用户中心和VIP充值金币下载程序
- 12-07 在线智能网页工作便签备忘录html源码
- 12-06 魔方财务系统简约模板
- 12-05 潮乎盲盒微信小程序源码 二开优化 (附教程)
- 12-04 自己设计了一个html引导页面
- 12-04 星语心愿 给朋友的悄悄话 带后台 附源码
- 12-03 html智能网页工作便签(简单、轻便、快捷)
- 12-03 分类随机短视频小姐姐视频源码(附接口)
- 12-02 开源PHP个人技术导航系统网站源码 带后台
- 11-30 最新魔方财务指点模板M1+M2全套源码
取消回复欢迎你发表评论:
- 协助本站优化一下
- 最近发表
- 1多AI并行回答答复问题
- 2coze工作流扣子工作流2025成品代码合集一键复制生产爆款视频
- 3Photoshop绿化精简版(两个版本)
- 4唯导航v1.0.0开源版源码
- 5恒大歌舞团绝美视频经典国风舞蹈轻纯音乐跳舞表演高清无损发网盘
- 6小红薯ai引流自然流一体助手
- 7抖音港澳版APP
- 810G3天 限广东 咪咕视频新人或回归
- 9移动问卷答题抽奖
- 10QQ炫舞完成任务抽红包
- 110 成本打字副业:5 秒 1 单秒到账,日入 1000 + 不是梦,收益无上限!
- 12多功能号卡推广分销管理系统 流量卡推广分销网站主题系统源码
- 13织梦素材网源码资源下载站源码带用户中心和VIP充值金币下载程序
- 14在线智能网页工作便签备忘录html源码
- 15利用DeepSeek做AI古诗词启蒙视频,两个月直接涨粉22W,总变现5位数
Copyright© XGW9.COM版权所有〖小庚资源网〗
〖恒创科技〗为本站提供专业云计算服务
本站发布的内容来源于互联网,如果有侵权内容,请联系我们删除!E-mail:xgzyw6@outlook.com
关于我们|我要投稿|免责声明|XML地图



















暂无评论,来添加一个吧。